首先你需要一个账号,然后到官方先登录上去。点击下方链接,右上角登录。
自己注册账号,需要visa信用卡,或者可以和我购买账号,加我微信G7700044133咨询。
第一步:点击订阅查看当前账号是否被封禁
因为微软风控严重,即使你的账号注册后没有使用,也可能会被封号。
第二步:创建资源
第三步:搜索语音,点击第一个语音服务,创建。

第四步:随便新建一个资源组,选择你想要的区域,随便输入一个名称,选择定价层,审阅并创建。
区域选择,推荐选择东南亚,应该是区域对应了微软的机房位置,越近速度越快。
定价层,F0是免费每月50万字,S0是付费,需要扣你账号的余额,自行选择。

第五步:等待初始化部署,创建。

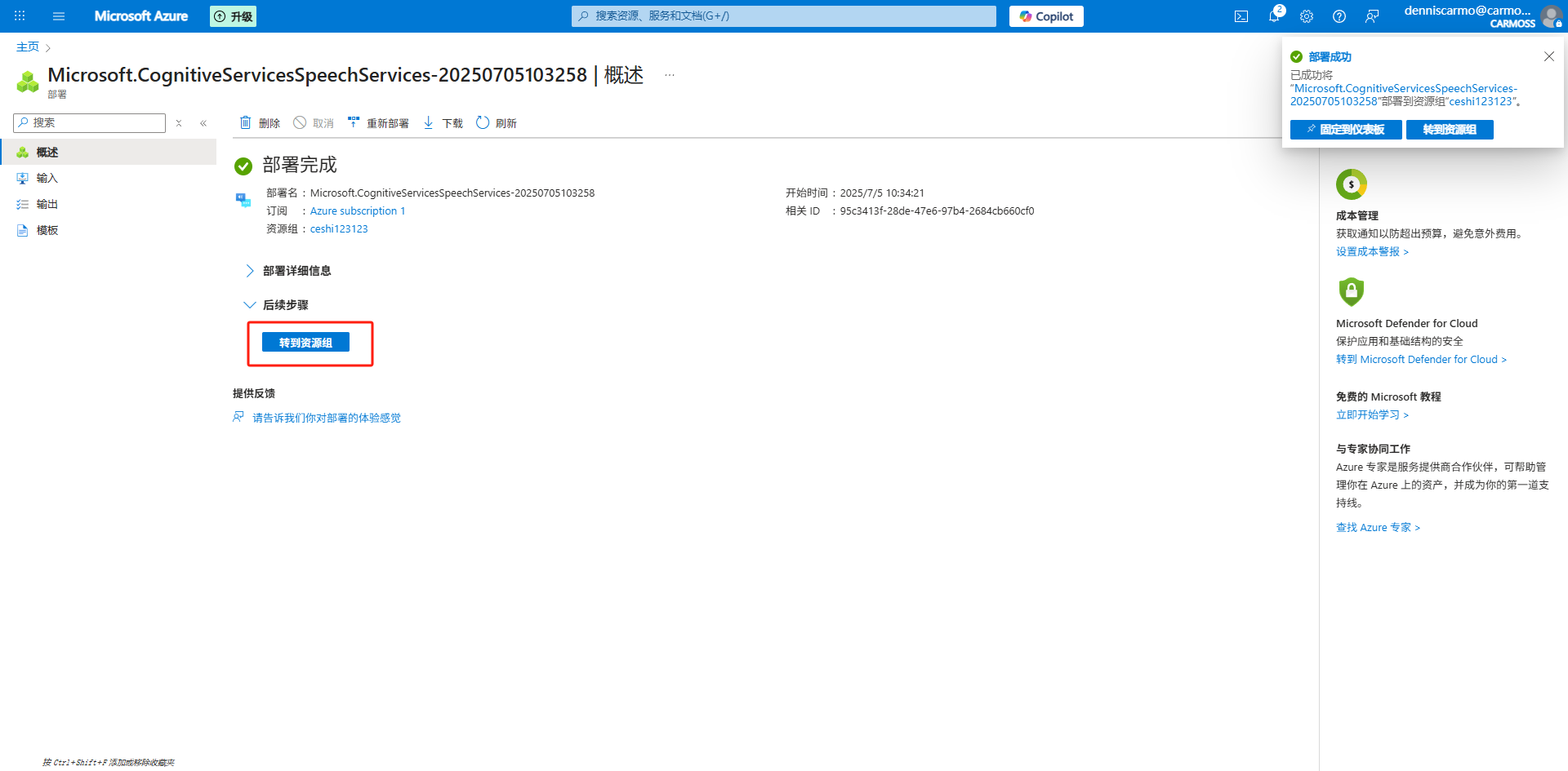
第六步:等待部署成功,转到资源组。

第七步:点击语音资源查看密钥

第八步:查看密钥或转到微软官方工具使用。


声明:本站所有文章,如无特殊说明或标注,均为本站原创发布。任何个人或组织,在未征得本站同意时,禁止复制、盗用、采集、发布本站内容到任何网站、书籍等各类媒体平台。如若本站内容侵犯了原著者的合法权益,可联系我们进行处理。



评论(0)