Motia 是什么?
Motia 是一个专为软件工程师设计的 ai 代理框架,旨在帮助开发者快速搭建、测试和部署生产级的 AI 代理。它强调代码优先和事件驱动,支持多语言开发,并提供可视化界面,使开发者能够专注于业务逻辑。

Motia功能特点
-
事件驱动架构:通过定义步骤、流程、事件和主题构建灵活的工作流。
-
多语言支持:支持 Python、TypeScript、Ruby 等多种编程语言。
-
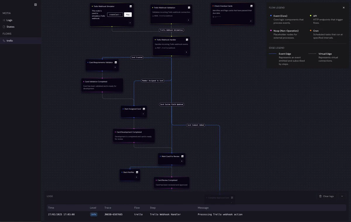
可视化工作台:提供流程可视化、实时日志、自定义 UI 等工具。
-
零基础设施负担:一键部署,无需 Kubernetes 等复杂知识。
-
模块化设计:通过可组合的步骤和运行时验证,提高智能体的可靠性和可维护性。
Motia应用场景
-
自动化任务:如 GitHub 问题和拉取请求管理。
-
复杂决策系统:如财务分析工作流程。
-
数据处理管道:如 AI 图像生成与评估。
-
视频内容扩展:如将窄屏视频转换为宽屏视频。
Motia优势
-
零基础设施烦恼 - 无需 Kubernetes 专业知识。使用单个命令即可部署代理。
-
真正的代码优先开发 - 用熟悉的语言编写代理逻辑,而不是专有的 DSL。
-
独特的多语言支持 - 在同一个代理中混合使用用于 ML 的 Python、用于类型安全的 TypeScript 和用于 API 的 Ruby。
-
具有运行时验证的可组合步骤 - 使用自动输入/输出验证从模块化、可重复使用的组件构建代理。
-
内置可观察性 - 使用可视化执行图和实时日志调试代理行为。
-
即时 API 和 Webhook—— 无需额外代码即可通过 HTTP 端点公开代理功能。
-
完全控制 AI 逻辑 - 不受限制地使用任何 LLM、向量存储或推理模式。
-
灵活控制 ——在同一流程中轻松在代理控制和确定性控制之间切换。

快速入门
1. 使用以下命令创建新项目:
npx motia create -n my-first-agent
(将 my-first-agent 替换为你想要的项目名称)
2.进入新项目目录。
3. 启动 Motia 开发服务器。
4. 在浏览器中打开 Motia Workbench(通常是 http://localhost:3000),查看预构建的流程和示例步骤。
5. 使用 curl 或 Motia CLI 触发示例 API 端点或事件,观察 Workbench 日志中的步骤执行和事件流。
通过以上几个简单步骤,通过使用 Motia CLI 和自动化项目创建,几分钟就可以使用 Motia了。
github项目:https://github.com/MotiaDev/motia
